bilgisayar kapanma süresi ayarlama windows 10

windows 10 ekran kapanma zamani ve uyku

windows 10 ekran kapanma zamani ve uyku

windows 10 bilgisayari zaman ayarli

windows 10 bilgisayari zaman ayarli

bilgisayar zamanli kapatma programsiz

bilgisayar zamanli kapatma programsiz

windows ekran kapanma suresini komutla

windows ekran kapanma suresini komutla

bilgisayari otomatik kapatma

bilgisayari otomatik kapatma

kilit ekrani uyku modu sorunu

kilit ekrani uyku modu sorunu

windows 10 ekran koruyucu acma

windows 10 ekran koruyucu acma

windows 10 kilit ekrani zaman asimi

windows 10 kilit ekrani zaman asimi

otomatik kapatma

otomatik kapatma

dizustu bilgisayarlarda ekran kapanma

dizustu bilgisayarlarda ekran kapanma

windows 10 otomatik bakim acma ve

windows 10 otomatik bakim acma ve

windows 10 bilgisayari otomatik kapatma

windows 10 bilgisayari otomatik kapatma

windows 10 ekran ve uyku modu icin guc

windows 10 ekran ve uyku modu icin guc

windows 10 hizlandirma ayarlari nasil

windows 10 hizlandirma ayarlari nasil

pinterest

pinterest

windows 10 vikipedi

windows 10 vikipedi

windows 10 lu laptop ekranini

windows 10 lu laptop ekranini

bilgisayari yeniden baslatma restart

bilgisayari yeniden baslatma restart

windows 7 uyku modu devre disi birakmak

windows 7 uyku modu devre disi birakmak

dizustu bilgisayarlarda ekran kapanma

dizustu bilgisayarlarda ekran kapanma

windows 7 8 10 ekran koruyucusu aktif etmek

windows 7 8 10 ekran koruyucusu aktif etmek

windows ekran kapanma suresini komutla

windows ekran kapanma suresini komutla

windows 8 ve 10 ekran koruyucu ve

windows 8 ve 10 ekran koruyucu ve

windows 10 1909 uzun acilis suresi

windows 10 1909 uzun acilis suresi

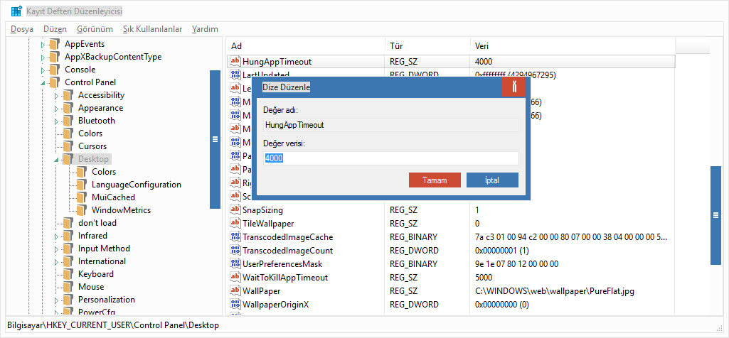
windows 10 ekran kapanma suresi

windows 10 ekran kapanma suresi

onapio nasil yapilir

onapio nasil yapilir

next forum

next forum

windows 7 ekran kapanma suresini ayarlama

windows 7 ekran kapanma suresini ayarlama

windows 10 da ekranin kapanmasini

windows 10 da ekranin kapanmasini

dizustu bilgisayarlarda ekran kapanma

dizustu bilgisayarlarda ekran kapanma

You May Like